We strive to keep our help as accurate as possible. If you notice any inconsistencies or outdated info please let us know.
You can activate Explore view by:
pressing the Explore button from the Jobs tab
pressing F2 keyboard shortcut
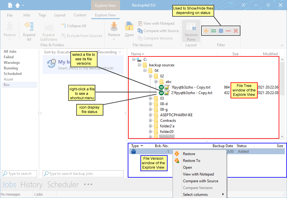
The Explore View consists of a File Tree on top and a File Version List at the bottom.
File Tree
The file tree content depends on the backup sources and file filters defined for the selected backup job. You can right-click on the folders and files in the tree to open the same context menu that is available from File Explorer if the option Show context menu from File- >Options->Preferences is checked. If that option is unchecked, the right-click operation will display only the Restore Latest Version and Restore Latest Version to... You can select multiple files.
Be careful about handling files in the Explore view with the Show context menu option checked: all actions are performed on the hard disk and any deletion will actually remove the file from your hard disk !
Beside the File Explorer context menu items, there are also two custom menu items, which enable the restore of the last version of a file: Restore Last Version and Restore Last Version To...
If you want to exclude a file/folder from the backup sources, you can right-click that file/folder and choose Exclude from backup sources option. This action will uncheck the file/folder in Backup Properties->Sources.
The file tree shows the last modified date, size and attributes for each file in additional columns. This information is the same as shown in File Explorer. You can sort the files by name, date, size or attributes by simply clicking on the appropriate column header. The files are sorted within their folders. Size, Modified and Attributes columns can be hidden if you right click on the column header and uncheck the names of the columns that you want to remove.
There are seven buttons on top of the file tree that help you show/hide files depending on their status:
If pressed, files that will be added to the backup are shown in the tree. All files with this status will have picture in front of them.
If pressed, files that have not been changed since last backup are shown in the tree. All files with this status will have picture in front of them.
If pressed, files that have been changed since last backup are shown in the tree. All files with this status will have picture in front of them.
If pressed, files that are already present in backup and are now excluded by new changes in file filter are shown in the tree. All files with this status will have picture in front of them.
If pressed, files that have been deleted from hard disk are shown in the tree. All files with this status will have picture in front of them.
If pressed, all directories in the tree will be expanded. For a large number of files and directories, this operation can take a longer time. Press the ESC key to stop the process.
If pressed, all directories in the tree will be collapsed.
If you do not want to see empty folders when clicking on Expand all, check Hide empty folders on expand all in the File->Options->Preferences window. The tree will show only folders containing at least one file.
There is an easy way to search for a file in the files and folder tree: simply start typing the file's name and the matching file name will be selected. Only files that are visible in the tree are found, so if you want to search in all files, you have to do an Expand all first.
If you want to see only the backed up files press these buttons:
For the files that will be added to the next backup press:
File Version List
If a file is selected in the tree, at the bottom of the view, you can see the list of the file's versions from the backup. Information provided for each version:
Type - Type of the Backup. Each of the backup types is represented by a descriptive icon: Full, Incremental, Differential, Mirror
Ver. - File version number
Bck. No. - Number of the backup
Backup Date - Date and time when the version was added to the backup
Status - Status of operation performed on that file version (added, excluded...)
Size - Size of the file version
Modified - Date and time when the file version was last modified (at backup execution)
Attributes - Attributes of the file version at backup execution (read-only, hidden, archive). This column is hidden by default
Bkc. Label - Label of the backup increment. This column is hidden by default
The file versions in the list can be sorted by clicking on the column headers. The right-click menu on the column header provides a handy way to show/hide unnecessary columns (except the Version column which is grayed out).
Backup4all provides an easy way to restore any file version. Just right-click on the file version you want to restore and:
choose Restore version if you want to restore the version in the original location
choose Restore to if you want to restore the version in another location
choose Open if you want to open/view that version of the file with the associated Windows application
choose ViewwithNotepad if you want to open/view that version of the file with Notepad
choose Compare with source if you want to compare the selected version with the existing source
choose Compare versions if you want to compare the selected versions
choose Select columns to enable/disable the columns displayed
File New - creates a new backup jobOpen - creates a new backup job from the opened ".bkc" or ".ini" fileOpen from... - creates a new backup job from t...
Author: Adrian (Softland) Last updated: 22 March 2022 Read more
You can activate Backup view by:pressing the Backup button from the Jobs tabpressing CTRL + F2 keyboard shortcut The Backup View consists of a Backup ...
Author: Adrian (Softland) Last updated: 22 March 2022 Read more
Intuitive interfaceThe Getting Started window allows you to easily define/run backup jobs or restore backed up data. By switching to the Explore View,...
Author: Adrian (Softland) Last updated: 22 March 2022 Read more
You can activate Statistics view by:pressing the Statistics button from the Jobs tabpressing the F3 keyboard shortcut This view provides statistical i...
Author: Adrian (Softland) Last updated: 22 March 2022 Read more